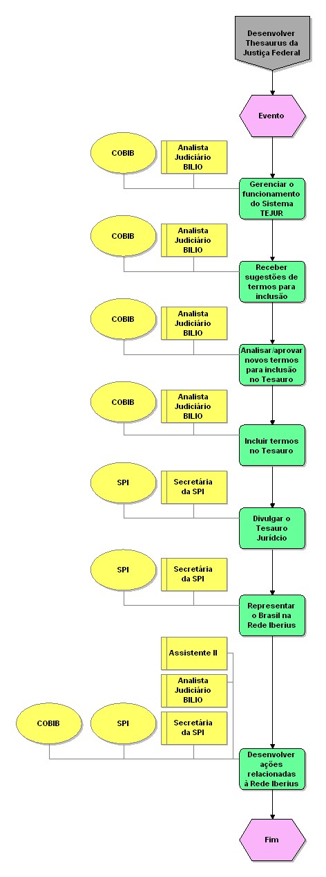
Desenvolver Thesauro da Justiça Federal

Nível Tipo de modelo Grupo Modelo pai Zoom
3 Processo detalhado CADEIA DE VALOR 02. Gerir informação 25 50 75 100
Nome do objeto:  Assistente II
Tipo de objeto:  Cargo Nome do objeto:  Representar o Brasil na Rede Iberius
Tipo de objeto:  Atividade
Descrição:  Representar o Brasil na Rede de Centro de Documentação IberIus
Tempo de processamento:  24
Duração total:  24 Nome do objeto:  Analista Judiciário BILIO
Tipo de objeto:  Cargo Nome do objeto:  Receber sugestões de termos para inclusão
Tipo de objeto:  Atividade
Descrição:  Receber sugestões de termos jurídicos a serem incluídos no Tesauro Jurídico da Justiça Federal
Tempo de processamento:  80
Duração total:  80 Nome do objeto:  COBIB
Tipo de objeto:  Organização
Descrição:  Coordenadoria de Biblioteca Nome do objeto:  Secretária da SPI
Tipo de objeto:  Cargo Nome do objeto:  COBIB
Tipo de objeto:  Organização
Descrição:  Coordenadoria de Biblioteca Nome do objeto:  Divulgar o Tesauro Jurídcio
Tipo de objeto:  Atividade
Tempo de processamento:  24
Duração total:  24 Nome do objeto:  Evento
Tipo de objeto:  Evento Nome do objeto:  Incluir termos no Tesauro
Tipo de objeto:  Atividade
Descrição:  Incluir termos e atualizar a base de dados do Tesauro Jurídico na Internet
Tempo de processamento:  24
Duração total:  24 Nome do objeto:  Gerenciar o funcionamento do Sistema TEJUR
Tipo de objeto:  Atividade
Descrição:  Gerenciar o funcionamento do módulo Tesauro no sistema de biblioteca
Tempo de processamento:  80
Duração total:  80 Nome do objeto:  Desenvolver ações relacionadas à Rede Iberius
Tipo de objeto:  Atividade
Descrição:  Desenvolver atividades que competem ao Brasil no desenvolvimento do Tesauro Jurídico da Rede IberIus
Tempo de processamento:  240
Duração total:  240 Nome do objeto:  COBIB
Tipo de objeto:  Organização
Descrição:  Coordenadoria de Biblioteca Nome do objeto:  Analisar/aprovar novos termos para inclusão no Tesauro
Tipo de objeto:  Atividade
Tempo de processamento:  160
Duração total:  160 Nome do objeto:  COBIB
Tipo de objeto:  Organização
Descrição:  Coordenadoria de Biblioteca Nome do objeto:  SPI
Tipo de objeto:  Organização
Descrição:  Secretária de Pesquisa e Informações Juridicas Nome do objeto:  SPI
Tipo de objeto:  Organização
Descrição:  Secretária de Pesquisa e Informações Juridicas Nome do objeto:  Secretária da SPI
Tipo de objeto:  Cargo Nome do objeto:  SPI
Tipo de objeto:  Organização
Descrição:  Secretária de Pesquisa e Informações Juridicas Nome do objeto:  Analista Judiciário BILIO
Tipo de objeto:  Cargo Nome do objeto:  Analista Judiciário BILIO
Tipo de objeto:  Cargo Nome do objeto:  Secretária da SPI
Tipo de objeto:  Cargo Nome do objeto:  COBIB
Tipo de objeto:  Organização
Descrição:  Coordenadoria de Biblioteca Nome do objeto:  Fim
Tipo de objeto:  Evento Nome do objeto:  Analista Judiciário BILIO
Tipo de objeto:  Cargo Nome do objeto:  Desenvolver Thesaurus da Justiça Federal
Tipo de objeto:  Interface de processos Nome do objeto:  Analista Judiciário BILIO
Tipo de objeto:  Cargo