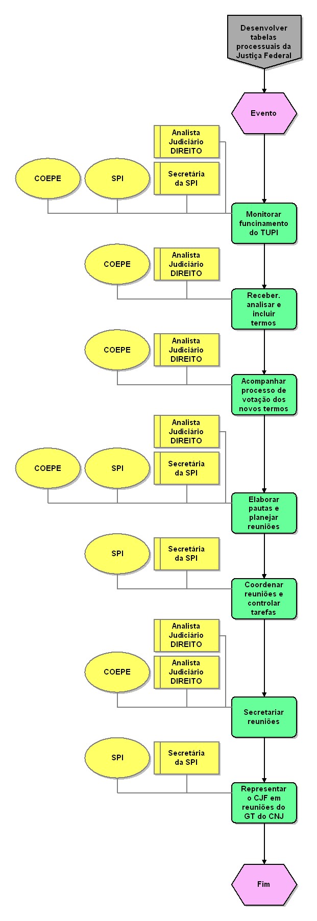
Desenvolver tabelas processuais da Justiça Federal

Nível Tipo de modelo Grupo Modelo pai Zoom
3 Processo detalhado CADEIA DE VALOR 02. Gerir informação 25 50 75 100
Nome do objeto:  COEPE
Tipo de objeto:  Organização
Descrição:  Coordenadoria de Pesquisa e Informação Estratégicas Nome do objeto:  Analista Judiciário DIREITO
Tipo de objeto:  Cargo Nome do objeto:  Desenvolver tabelas processuais da Justiça Federal
Tipo de objeto:  Interface de processos Nome do objeto:  COEPE
Tipo de objeto:  Organização
Descrição:  Coordenadoria de Pesquisa e Informação Estratégicas Nome do objeto:  COEPE
Tipo de objeto:  Organização
Descrição:  Coordenadoria de Pesquisa e Informação Estratégicas Nome do objeto:  Evento
Tipo de objeto:  Evento Nome do objeto:  Acompanhar processo de votação dos novos termos
Tipo de objeto:  Atividade
Descrição:  Acompanhar processo de votação das novas classes. assuntos e movimentos incluídos Nome do objeto:  Representar o CJF em reuniões do GT do CNJ
Tipo de objeto:  Atividade
Descrição:  Representar o Conselho de Jusitça Federal em reuniões do Grupo de Taxonomia do Conselho Nacional de Justiça Nome do objeto:  Secretariar reuniões
Tipo de objeto:  Atividade
Descrição:  Secretariar reuniões. elaborar atas e tarefas decorrentes das reuniões Nome do objeto:  Analista Judiciário DIREITO
Tipo de objeto:  Cargo Nome do objeto:  Analista Judiciário DIREITO
Tipo de objeto:  Cargo Nome do objeto:  COEPE
Tipo de objeto:  Organização
Descrição:  Coordenadoria de Pesquisa e Informação Estratégicas Nome do objeto:  Secretária da SPI
Tipo de objeto:  Cargo Nome do objeto:  Receber. analisar e incluir termos
Tipo de objeto:  Atividade
Descrição:  Receber. analisar e incluir sugestões de termos:  novas classes. novos assuntos ou novos movimentos para inclusão nas tabelas
Tempo de processamento:  80
Duração total:  80 Nome do objeto:  SPI
Tipo de objeto:  Organização
Descrição:  Secretária de Pesquisa e Informações Juridicas Nome do objeto:  Elaborar pautas e planejar reuniões
Tipo de objeto:  Atividade
Descrição:  Elaborar pautas e planejar reuniões dos dirigentes dos órgãos judiciários
Tempo de processamento:  120
Duração total:  120 Nome do objeto:  Analista Judiciário DIREITO
Tipo de objeto:  Cargo Nome do objeto:  Secretária da SPI
Tipo de objeto:  Cargo Nome do objeto:  SPI
Tipo de objeto:  Organização
Descrição:  Secretária de Pesquisa e Informações Juridicas Nome do objeto:  Fim
Tipo de objeto:  Evento Nome do objeto:  SPI
Tipo de objeto:  Organização
Descrição:  Secretária de Pesquisa e Informações Juridicas Nome do objeto:  Analista Judiciário DIREITO
Tipo de objeto:  Cargo Nome do objeto:  SPI
Tipo de objeto:  Organização
Descrição:  Secretária de Pesquisa e Informações Juridicas Nome do objeto:  Analista Judiciário DIREITO
Tipo de objeto:  Cargo Nome do objeto:  COEPE
Tipo de objeto:  Organização
Descrição:  Coordenadoria de Pesquisa e Informação Estratégicas Nome do objeto:  Monitorar funcinamento do TUPI
Tipo de objeto:  Atividade
Descrição:  Monitorar o funcionamento do Sistema Gestor de Tabelas Processuais da Jusitça Federal - TUPI
Tempo de processamento:  40
Duração total:  40 Nome do objeto:  Secretária da SPI
Tipo de objeto:  Cargo Nome do objeto:  Secretária da SPI
Tipo de objeto:  Cargo Nome do objeto:  Coordenar reuniões e controlar tarefas
Tipo de objeto:  Atividade
Descrição:  Coordenar reuniões e controlar a realização das tarefas pelos dirigentes dos órgãos judiciários